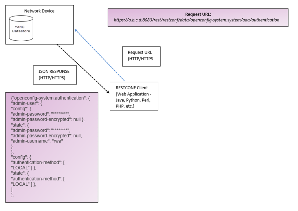
Representational State Transfer Configuration Protocol (RESTCONF) is a standard protocol based on HTTP or HTTPS that provides a programmatic interface to access data defined in YANG, using the datastore concepts defined in the Network Configuration Protocol (NETCONF). YANG is a data modeling language that together with RESTCONF, provides the tools that network administrators need to automate configuration tasks across heterogeneous devices in a software-defined network.
The RESTCONF interface allows client applications to access and manipulate configuration data, state data, data-model-specific Remote Procedure Call (RPC) operations, and event notifications on a networking device, in a modular and extensible manner.
The API uses common HTTP operations, such as GET, POST, PATCH, and DELETE, on a conceptual datastore containing YANG-defined data. Request and response messages can be in JSON format. The YANG data model explicitly and precisely determines the structure, syntax, and semantics of the data. The YANG modules are vendor-neutral and include models that are part of the OpenConfig project, standard IETF models, as well as some native models.
This model-driven approach to network device programmability allows API predictability, use of familiar HTTP tools and programming libraries, and ease of integration for the large pool of developers or engineers accustomed to a REST-like interface.
